Der perfekte Code-Editor für Web-Entwickler

WeBuilder ist ein schneller, intelligenter und mächtiger Alles-in-Einem-Code-Editor für jeden, der Webseiten entwickelt. Es hat ein herrlich sauberes Interface, startet unglaublich schnell, ist höchst flexibel und bietet mächtige Funktionen. Erstellen und verwalten Sie Code in HTML, CSS, JavaScript, PHP, Ruby, Python, ASP, SSI, Perl und weiteren Sprachen schneller und leichter als je zuvor! Jetzt mit integrierter KI-Unterstützung *.

Die eingebauten Werkzeuge ermöglichen es Ihnen, Ihren Code zu validieren, ihn wiederzuverwenden, sich übersichtlich und schnell in ihm zu bewegen und ihn gleich auszuprobieren. Arbeiten Sie ab sofort effizient und punktgenau! Was ist neu in 2025?

Jetzt kaufen
Von nur $69.95

Warum sollte ich wechseln?

  • Sparen Sie eine Menge Zeit
    WeBuilder verbindet die Geschwindigkeit eines einfachen Editors mit der Leistungsfähigkeit einer kompletten Entwicklungsumgebung. So arbeiten Sie deutlich schneller.
  • Der Wechsel ist kinderleicht
    Oberfläche und Verhalten entsprechen dem anderer Editoren. Sämtliche wichtigen Funktionen sind genau am richtigen Platz.
  • Komplett anpassbar
    Passen Sie den Text-Editor, die Menüs, die Menüleisten, die Tastenkürzel und alles andere ganz nach Ihren Vorlieben an.
  • Ein echter Alles-in-Einem-Editor
    Code erstellen, bearbeiten und validieren, in HTML, CSS, JavaScript, PHP, ASP und Ruby mit einem einzigen Programm!

Was macht es so viel besser?

  • Blitzschneller Start
    Anders als sonst bei Entwicklungsumgebungen müssen Sie hier nicht warten, während das Programm lädt.
  • Aufgeräumt und ordentlich
    WeBuilder ist schnell, sauber und leichtfüßig. Gleichzeitig ist es sehr mächtig, nur ohne mit nutzlosen Buttons oder Funktionsfenstern vollgestopft zu sein.
  • Blick fürs Detail
    WeBuilder wurde ganz bewusst mit klarem Blick auf Geschwindigkeit und Produktivität entwickelt.
  • Hervorragende FTP-/SFTP-/FTPS-Funktionalität
    Nur wenige Klicks und Ihre Website-Daten sind veröffentlicht.
  • Eine Vielzahl integrierter Werkzeuge
    Syntax-Überprüfung, Validierung, Debugger, Verschönerer, HTML Tidy, CSS-Prefixer und vieles mehr.

Leistungsstarke KI-Funktionen *

Der KI-gestützte Assistent kann Ihnen helfen, Code automatisch zu generieren, zu ändern und zu optimieren sowie Antworten zu finden und Herausforderungen bei der Programmierung direkt in Ihrem Code-Editor zu lösen.

Einsteiger willkommen!

WeBuilder ist sowohl in der Anwendung als auch in der Einarbeitung sehr einfach. Das Programm arbeitet wie ein einfacher Text-Editor, bietet zudem aber eine Vielzahl hilfreicher Funktionen wie HTML- und CSS-Wizards und Sofort-zur-Hand-Code-Ausschnitte. WeBuilder unterstützt Sie sogar dabei, Web-Programmieren zu lernen und weniger Fehler zu machen.


Nach oben

Detaillierte Funktionsübersicht

Text-Editor

  • Syntax-Hervorhebung
    HTML, CSS, JavaScript, VBScript, PHP, ASP, ASP.Net, Python, XML, WML, C#.Net, Ruby, eRuby, Perl, SQL, Apache, SASS, LESS
  • Erweiterter Text-Editor
    Zeilen-Numerierung, Bundsteg, Rand, Zeilenumbruch, Block-Auswahl und mehr
  • Unicode-Unterstützung
    UTF-8, UTF-8 ohne BOM, UTF-16
  • Code-Minimap
  • Code-Faltung
  • Zeilen-Hervorhebung
  • Macro-Recorder

Suche & Navigation

  • Mehrfach-Hervorhebung
    Jede Instanz des ausgewählten Textes wird hervorgehoben
  • Suchen und Ersetzen
    Schnellsuche, detaillierte Suche, reguläre Ausdrücke, detaillierte Ergebnisse und mehr
  • Dateiübergreifendes Suchen und Ersetzen
  • Hervorragende Navigation
    Erweiterte Lesezeichen und schnelles Springen zwischen aktuellen Positionen
  • Klammer-Hervorhebung
  • HTML-Tag-Hervorhebung
    Finden Sie spielend leicht passende und fehlende Tags

Tipp-Unterstützung

  • Automatische Klammern
  • Automatische Anführungszeichen
  • Intelligentes Kopieren und Ausschneiden
    Liegt keine andere Auswahl vor, wird das Wort am Cursor ausgeschnitten/kopiert (gewöhnliche Tastenkürzel)
  • Intelligentes Einfügen
    Liegt keine andere Auswahl vor, wird das Wort am Cursor ersetzt (Tastenkürzel: Umschalt+Strg+V)
  • ZEN-Coding ähnliches Auto-Ersetzen

Benutzeroberfläche

  • Sowohl Tabbed- als auch MD-Interface
  • Schneller Oberflächenwechsel
    Seitenfunktionsfenster mit einem einzigen Tastendruck verbergen/anzeigen
  • Vielseitig anpassbar
    Arbeitsplatz-Layout, Tastenkürzel, Text-Editor-Verhalten, Symbolleisten und Menüs und, und, und.

Sprachwerkzeuge

  • Intelligente Code-Verarbeitung
    HTML, CSS, JavaScript, PHP, Ruby, Smarty
  • Code-Explorer/Navigator
    HTML, CSS, JavaScript, PHP, Ruby
  • Online-Referenz-Einbindung
    HTML, CSS, JavaScript, PHP

HTML und CSS

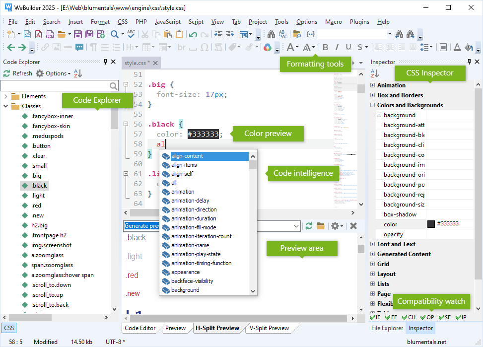
  • HTML- und CSS-Inspektor
  • HTML-Assistenten
  • HTML-Tag-Auto-Schließen
  • CSS-Assistenten
    Box-Editor, Gradient-Editor, Shadow-Editor
  • Inline-CSS-Farbvorschau
  • Mobilgeräte-Entwicklungsunterstützung
    Viewport-Assistent, CSS-Media-Queries
  • Unterstützt Google Fonts
  • CSS-Code-Verschönerer
  • Eingebauter CSS-Prefixer
  • SASS- und LESS-Unterstützung
  • Integrierte W3-Validierung
    HTML und CSS
  • Integrierte CSE-HTML-Validierung
  • Integriertes HTML-Tidy für HTML 5
  • Framework-Unterstützung
    Bootstrap 3, Bootstrap 4, Bootstrap 5

JavaScript

  • JavaScript-Framework-Unterstützung
    jQuery, React, Vue.js
  • JavaScript-Code-Verschönerer
  • Integriertes JSLint

PHP

  • Echtzeit-PHP-Syntax-Prüfung
  • PHP-Debugger (xDebug)
    Eingebauter Web-Server und Rundum-Sorglos-Paket verfügbar
  • PHP-Framework-Unterstützung
    Laravel, CodeIgniter, Symfony, Yii, Nette, Prado, CakePHP, WordPress
  • Smarty-Unterstützung
    mit intelligenter Code-Verarbeitung
  • PHP-Code-Verschönerer
  • Bereit für PHP 8

Weitere Sprachen

  • Python-Unterstützung
    Syntax-Hervorhebung, Kommentare
  • Apache-.htaccess-Datei-Unterstützung
    Apache-Syntax-Hervorhebung

KI-basierte Unterstützung *

  • Integrierter KI-Chat / KI-Assistent
    Claude Sonnet, OpenAI GPT, DeepSeek und andere
  • Automatisches Schreiben, Ändern und Validieren von Code
  • KI-Abfragenverlauf und Bibliothek
  • Schnelle Ein-Klick-Befehle
    Prüfen, erklären, vereinfachen, Kommentare hinzufügen
  • KI-Chat-Verlauf
    Frühere Konversationen speichern und überprüfen
  • Projektweite KI-Tools
    KI kann mit allen Projektdateien arbeiten, nicht nur mit einzelnen Code-Fragmenten

Datei-Management

  • Eingebauter Datei-Manager
  • Bearbeiten/Speichern direkt auf FTP-/SFTP-/FTPS-Servern und schnelle Veröffentlichung aller bearbeiteten Dateien
  • Eingebauter FTP-/SFTP-/FTPS-Browser
  • Projekt-Management
    Nutzen Sie getrennte Projekte, suchen Sie innerhalb eines Projekts, veröffentlichen Sie Änderungen mit einem einzigen Klick
  • SVN- und Git-Integration
    mit TortoiseSVN und TortoiseGit
  • Ein-Klick-HTML-Publishing
    Veröffentlichen Sie eine HTML-Datei und sämtliche verlinkten Dateien (Bilder, CSS, JS) werden ebenfalls hochgeladen

Vorschau

  • Eingebaute Vorschau
    Chrome- und IE-Rendering, Split-Screen-Modus, Screen-Size-Testing
  • XRay für HTML/CSS
  • Ein-Klick-Vorschau im Web-Browser
  • Vorschau über Web-Server
    Extern oder integriert

Weitere Funktionen

  • HTML-Farbwähler
    Farbabgriff vom Bildschirm, Datei-Farben, Projekt-Farben, Farbpalette, Helligkeit, RGB/RGBA/HSL/HSLA
  • Inline-ToDo
    mit Markierungen für TODO, FIXME und CHANGED
  • Zwischenablage mit mehrfachem Inhalt
  • Code-Ausschnitt-Bibliothek
    Code-Vorlagen, zuweisbare Tastenkürzel
  • Schneller SQL-Explorer
    MySQL, PostgreSQL, Firebird, SQLite usw.
  • USB-Modus
    Läuft von einem USB-Stick
  • Leichter Einstellungs-Import/Export
  • Crash-Recovery-System
  • Integriertes Diff-Tool

Kostenlos herunterladen

WeBuilder herunterladen

Jetzt kaufen

Von nur $69.95