Der unglaubliche CSS-Editor

Mit Rapid CSS Editor ist es ein Kinderspiel, moderne, CSS-basierte Websites zu entwerfen, zu erstellen und zu bearbeiten. Sie können den CSS-Code in Handarbeit erstellen oder das dem Style-Sheet-Editor überlassen. So oder so geht Ihnen die Arbeit leicht von der Hand, dank einer Fülle an leistungsstarken Funktionen wie Auto-Vervollständigen, Code-Inspektor, CSS-Überprüfung und der integrierten, sofort verfügbaren Multi-Browser-Vorschau. Rapid CSS Editor spart Ihnen Zeit und erleichtert Ihnen Ihre Arbeit. Jetzt mit integrierter KI-Unterstützung *.
Was ist neu in 2025?

Herunterladen
Kostenloser Test | Windows
Lizenzvereinbarung | Uninstall Info
Jetzt kaufen
Von nur $49.95

Warum Rapid CSS Editor?

  • Sparen Sie Zeit & und werden Sie produktiver
    Rapid CSS Editor verbindet die Geschwindigkeit eines einfachen Editors mit der Leistungsfähigkeit einer kompletten Entwicklungsumgebung. So arbeiten Sie deutlich schneller.
  • Bleiben Sie 100 %-ig modern
    Bleiben Sie am Ball mit den aktuellsten HTML5- und CSS3-Spezifikationen und Entwicklungstrends. Erstellen Sie im Handumdrehen Fluid-CSS-Layouts und Websites für Mobilgeräte.
  • Das beste Angebot am Markt
    Sehen Sie sich die Funktionsübersicht und die Screenshots an und entdecken Sie, was Ihnen geboten wird. Probieren Sie es ruhig aus! Sie werden begeistert sein.
  • Unschlagbarer Wert
    Rapid CSS Editor bietet Ihnen den höchsten Gegenwert für Ihr Geld. Garantiert!

Was macht Rapid CSS besser?

  • Blitzschnell
    Anders als andere HTML- und CSS-Editoren und -Entwicklungsumgebungen startet Rapid CSS Editor in einem Augenblick.
  • Blick fürs Detail
    Rapid CSS Editor wurde ganz bewusst mit klarem Blick auf Geschwindigkeit und Produktivität entwickelt.
  • Aufgeräumt und ordentlich
    Rapid CSS Editor ist schnell, sauber und leichtfüßig. Gleichzeitig ist es sehr mächtig, nur ohne mit nutzlosen Buttons oder Funktionsfenstern vollgestopft zu sein.
  • Hervorragende FTP-/SFTP-/FTPS-Funktionalität
    Nur wenige Klicks und Ihre Website-Dateien sind hochgeladen und aktualisiert.
  • Eine Vielzahl integrierter Werkzeuge
    Syntax-Überprüfung, Validierung, Debugger, Verschönerer, CSS-Prefixer und vieles mehr.

Ein CSS-Editor auch für Einsteiger

Rapid CSS Editor ist der perfekte HTML- und CSS-Editor fürs Lernen. Er ist einzigartig einfach und gleichzeitig voller leistungsstarker Funktionen. Deshalb wird Rapid CSS Editor auch an vielen Schulen und Universitäten und in vielen Web-Entwicklungs-Kursen eingesetzt.

Die richtige Wahl für Experten

Rapid CSS Editor ist für professionelle Web-Designer der Style-Sheet-Editor der Wahl dank seiner einzigartigen Bandbreite an Funktionen, seiner hohen Reaktionsgeschwindigkeit, seiner Flexibilität und dem Gegenwert, den er ihnen bietet. Brauchen Sie noch mehr? Dann sehen Sie sich unsere erweiterten Editoren an.

Leistungsstarke KI-Funktionen *

Der KI-gestützte Assistent kann Ihnen helfen, Code automatisch zu generieren, zu ändern und zu optimieren sowie Antworten zu finden und Herausforderungen bei der Programmierung direkt in Ihrem Code-Editor zu lösen.


Nach oben

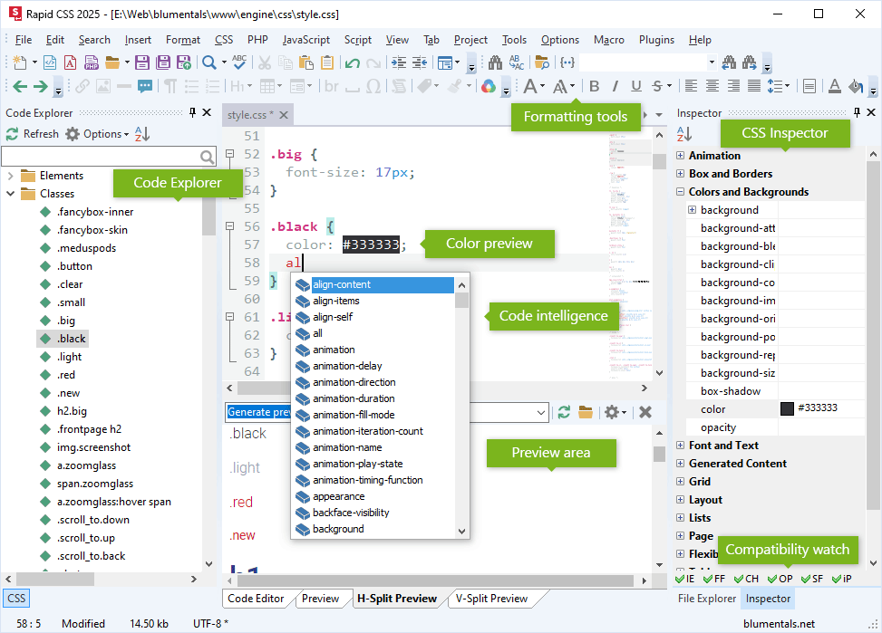
Detaillierte Funktionsübersicht

Text-Editor

  • Syntax-Hervorhebung
    HTML, CSS, JavaScript, VBScript, PHP, XML, WML, Perl, SASS, LESS
  • Erweiterter Text-Editor
    Zeilen-Numerierung, Bundsteg, Rand, Zeilenumbruch, Block-Auswahl und mehr
  • Unicode-Unterstützung
    UTF-8, UTF-8 ohne BOM, UTF-16
  • Code-Minimap
  • Code-Faltung
  • Zeilen-Hervorhebung
  • Macro-Recorder

Suche & Navigation

  • Mehrfach-Hervorhebung
    Jede Instanz des ausgewählten Textes wird hervorgehoben
  • Suchen und Ersetzen
    Schnellsuche, detaillierte Suche, reguläre Ausdrücke, detaillierte Ergebnisse und mehr
  • Dateiübergreifendes Suchen und Ersetzen
  • Hervorragende Navigation
    Erweiterte Lesezeichen und schnelles Springen zwischen aktuellen Positionen
  • Klammer-Hervorhebung
  • HTML-Tag-Hervorhebung
    Finden Sie spielend leicht passende und fehlende Tags

Tipp-Unterstützung

  • Automatische Klammern
  • Automatische Anführungszeichen
  • Intelligentes Kopieren und Ausschneiden
    Liegt keine andere Auswahl vor, wird das Wort am Cursor ausgeschnitten/kopiert (gewöhnliche Tastenkürzel)
  • Intelligentes Einfügen
    Liegt keine andere Auswahl vor, wird das Wort am Cursor ersetzt (Tastenkürzel: Umschalt+Strg+V)
  • ZEN-Coding ähnliches Auto-Ersetzen

KI-basierte Unterstützung *

  • Integrierter KI-Chat / KI-Assistent
    Claude Sonnet, OpenAI GPT, DeepSeek und andere
  • Automatisches Schreiben, Ändern und Validieren von Code
  • KI-Abfragenverlauf und Bibliothek
  • Schnelle Ein-Klick-Befehle
    Prüfen, erklären, vereinfachen, Kommentare hinzufügen
  • KI-Chat-Verlauf
    Frühere Konversationen speichern und überprüfen
  • Projektweite KI-Tools
    KI kann mit allen Projektdateien arbeiten, nicht nur mit einzelnen Code-Fragmenten

Sprachwerkzeuge

  • Intelligente Code-Verarbeitung
    HTML und CSS
  • Code-Explorer/Navigator
    HTML und CSS
  • Online-Referenz-Einbindung
    HTML und CSS

CSS und HTML

  • HTML- und CSS-Überprüfung
  • HTML-Assistenten
  • HTML-Tag-Auto-Schließen
  • CSS-Assistenten
    Box-Editor, Gradient-Editor, Shadow-Editor
  • Mobilgeräte-Entwicklungsunterstützung
    Viewport-Assistent, CSS-Media-Queries
  • Unterstützt Google Fonts
  • CSS-Code-Verschönerer
  • Eingebauter CSS-Prefixer
  • SASS- und LESS-Unterstützung
  • Integrierte W3-Validierung
    HTML und CSS
  • Integrierte CSE-HTML-Validierung
  • Integriertes HTML-Tidy für HTML5
  • Framework-Unterstützung
    Bootstrap 3, Bootstrap 4, Bootstrap 5

Datei-Management

  • Eingebauter Datei-Manager
  • Bearbeiten/Speichern direkt auf FTP-/SFTP-/FTPS-Servern und schnelle Veröffentlichung aller bearbeiteten Dateien
  • Eingebauter FTP-/SFTP-/FTPS-Browser
  • Projekt-Management
    Nutzen Sie getrennte Projekte, suchen Sie innerhalb eines Projekts, veröffentlichen Sie Änderungen mit einem einzigen Klick
  • SVN- und Git-Integration
    mit TortoiseSVN und TortoiseGit
  • Ein-Klick-HTML-Publishing
    Veröffentlichen Sie eine HTML-Datei und sämtliche verlinkten Dateien (Bilder, CSS, JS) werden ebenfalls hochgeladen

Vorschau

  • Eingebaute Vorschau
    Chrome- und IE-Rendering, Split-Screen-Modus, Screen-Size-Testing
  • XRay für HTML/CSS
  • Ein-Klick-Vorschau im Web-Browser
  • Vorschau über Web-Server
    Extern oder integriert

Benutzeroberfläche

  • Sowohl Tabbed- als auch MD-Interface
  • Schneller Oberflächenwechsel
    Seitenfunktionsfenster mit einem einzigen Tastendruck verbergen/anzeigen
  • Vielseitig anpassbar
    Arbeitsplatz-Layout, Tastenkürzel, Text-Editor-Verhalten, Symbolleisten und Menüs und, und, und.

Weitere Funktionen

  • HTML-Farbwähler
    Farbabgriff vom Bildschirm, Datei-Farben, Projekt-Farben, Farbpalette, Helligkeit, RGB/RGBA/HSL/HSLA
  • Inline-ToDo
    mit Markierungen für TODO, FIXME und CHANGED
  • Zwischenablage mit mehrfachem Inhalt
  • Code-Ausschnitt-Bibliothek
    Code-Vorlagen, zuweisbare Tastenkürzel
  • Leichter Einstellungs-Import/Export
  • Crash-Recovery-System
  • Integriertes Diff-Tool

Kostenlos herunterladen

Rapid CSS editor herunterladen

Jetzt kaufen

Von nur $49.95